Organize, Share, & Automate
Documents Like Never Before

ITISeasy.docs, based on Alfresco open-source ECM, is your one-stop-shop for Enterprise Document Management, Workflow Automation, and Collaboration—Hosted securely in Germany. 

GET A FREE DEMO

What Is ITISeasy.docs?

Modern Document Management  Made Simple

Based on Alfresco, ITISeasy.docs combines Enterprise Content Management (ECM) with Business Process Management (BPM) in one secure, powerful platform. 

From contracts and policies to HR documents and customer records—everything is in one location and available to the right people at the right time.

Why  ITISeasy.docs?

Secure &
Central
Document
Storage

Workflow Automation
& BPM
Built In

Transparent
Filing System
for all
Terms

Share Documents with Employees, Customers & Partners

Vendor Independence & Open-Source Flexibility

Document Management System (DMS) - Enterprise Content Management (ECM) ​


Your Clear and Easy Solution for Your Document Management!

ITISeasy.docs, based on Alfresco, an open-source document management system, combines open-source Enterprise Content Management (ECM) and open-source Business Process Management (BPM) in one solution. ITISeasy.docs enables you to organize documents and information and provide them to employees, customers and suppliers or service providers of your company.

Increase efficiency and map your workflows as well as business processes with ITISeasy.docs, your perfect solution for 
your filing system, documents currently in progress, and an excellent basis for efficient cooperation.

ITISeasy.docs with an Alfresco open-source basis is your real SharePoint alternative or alternative for Office 365, offering you numerous advantages: it is future-proof, based on open source, enables vendor independence as well as customer-specific customizations, and even includes everything necessary for business operations.

You are already using Alfresco? We can also host it for you in our Alfresco data centers in Germany!

One Platform - Numerous Possibilities​

ITISeasy.docs - your excellent document management system (DMS),  complemented by workflows, portal functions, a wiki and media comp onents (ECM).​



Create workflows, structure processes, simplify your employees' work, and 

increase efficiency in your company! ITISeasy.do cs serves as a central tool  (BPM) and single point of contact  concerning communication. 

Optimized for the German market .

Request a Demo

Technology

System-independent and up-to-date solutions.  

Contact ITIS AG

Client Requirement

Any current operating system (browser and PDF support).

Runs on Your

PC, tablet and smartphone.​

Access type

Webbased.​

Other Specific Features

Replication can be used to realize archive and distribution scenarios very well. Open source: the big community, improving the solution, steadily increases.​​

Conception

Client, application server, database server, or file system.​

Reliability

In use for 10 years, reliability > 99%.

Data Security

Secure system (no third party access).

Data Interchange

Simple data ex-/import possible via file exchange.

Access Everywhere

Yes, with good internet connection.

Hosting

In German data centers only.​​

Manage Documents with
ITISeasy.docs

Document management - simple, structured, easy!

You know that: chaotic filing systems on network drives, local PCs, or even emails, causing a lot of effort concerning management and research of documents as well as problems due to different file versions!


As a smart and cost effective SharePoint alternative or substitute for Office 365, ITISeasy.docs will exempt you from challenging issues like that. 

Manage your documents in a structured and secure manner within the company. No need to get annoyed by complex systems and huge investment costs for a DMS.  

  

 Contact ITIS AG

Security for Your Documents


Track changes in the document history. File documents by group and topic, for example for personal use, projects, groups, or departments. Control and retrace access to and actions within your documents, according to your internal security requirements!  

Your DMS is hosted by us in a cloud in our German data center. Enjoy maximum security for your documents!



Find Documents


Keep your documents traceable and clear; organize and store them in specific folder structures.

Save precious time with our search or filter function by selecting various metadata, such as date or author.


Authorizations  


ITISeasy.docs allows you to create specific authorization models for employees accessing or working on particular documents. 

You can define document types, such as contracts, invoices, delivery notes, etc., and accordingly assign authorization and access to the concerned employee. This way, every employee only sees what is relevant to him.


Read More​



Our German Cloud - Safe and Private


With ITISeasy.docs you can simply file your scanned documents, like calculations, financial statements, and many other document types. Of course, you can also organize and store other file types, like pictures or presentations. 

Whatever you choose to file, your data remains on your server and in a German data center.


Free Trial Version​

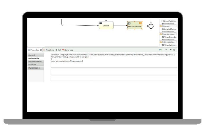
Der ITIS Workflow Editor


Working Together on Documents​

In your company's day-to-day business, teamwork on documents is mandatory. ITISeasy.docs allows several users to work together on one document. Every colleague with access can view common documents, make changes, and save the documents in a central location accessible to all authorized team members.

Only Office in ITISeasy.docs

Fully integrated in ITISeasy.docs
Work on documents - online and parallel
New preview with optimized MS Office supports

Keep Your Overview!


With our new ITISeasy.docs workflow manager, you can display a list of all workflows, use various filters to optimize your view, and make sure you'll never lose your overview of your workflows again!


Read More



Our PDF Tools Support:

  • Attach PDF documents
  • Remove pages from a PDF file
  • Add pages to a PDF file
  • Split PDF documents
  • Sign PDF documents
  • Manage PDF watermarks
  • Rotate PDF documents
  • Encrypt/Decrypt PDF documents
  • Extract pages from a PDF document



ITIS OCR 

The ITIS OCR feature enables text recognition in image files. Text documents in image file formats can be searched for keywords or analyzed using OCR.

By defining specific keywords within the text, rules can even be created to automatically assign text documents to designated storage areas.


Business Card Analysis

With ITIS OCR, you can also analyze business cards in image file format and automatically capture the extracted data as a contact in the system.

Additionally, the extracted data can be transferred to other systems using scripts.

ITISeasy.docs Wiki